Faturamento - Portador por Filial

De TotaliWiki
Ir para: navegação, pesquisa
Tag-icone-mini.png Totall BackofficeFuncionalidades
Referenciado por: Documento de Liberação da Versão 4.5C | Faturamento | 

Conceito

Ao executar um faturamento em conta corrente pode-se indicar um portador padrão por filial.

Configuração

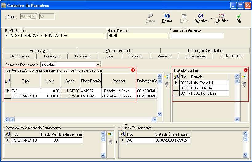
No Totall Backoffice em Principal >>> Parceiros na Guia Conta Corrente faça as configurações necessárias para o conta corrente.

PortadorFilial.JPG

1. Limite de C/C: preencha os campos solicitados para esse registro. Sendo que os campos Tipo e Portador são campos obrigatórios. O campo portador dessa grade será apresentado como padrão dependendo do filtro solicitado em faturamento. No exemplo acima é portador geral padrão é: 'Recebe no Caixa'.

2. Portador por Filial: para inclusão de um portador por filial, deve-se conter um registro de Limite de C/C. É permitido somente um portador por filial.

Faturamento

Feita a venda no Totall Checkout usando como forma de pagamento Faturamento ou C/C acesse o Totall Backoffice em Principal >> A Receber >> Conta Corrente >> Faturamento para faturar usando o portador desejado.

Portador Geral

Para indicar o portador informado no Limite de C/C (geral), basta selecionar os filtros exceto por Filial. Veja na imagem que o portador geral informado no cadastro é: 'Recebe no Caixa'.

PortadorFilial2.JPG

1. Tipo de C/C: informe o tipo de conta corrente (C/C ou Faturamento).

2. Parceiro: no exemplo da imagem selecionei o parceiro utilizado como exemplo nesse documento.

Portador por Filial

Por indicar o portador informado para uma determinada filial, basta selecionar os filtros e principalmente o filtro de Filial. Veja na imagem que o portador da Filial selecionada é: HSBC Posto Dez.

PortadorFilial4.JPG

Consideração: O portador ainda pode ser alterado antes do Processar.

Para faturar, basta clicar em Processar.

PortadorFilial3.JPG